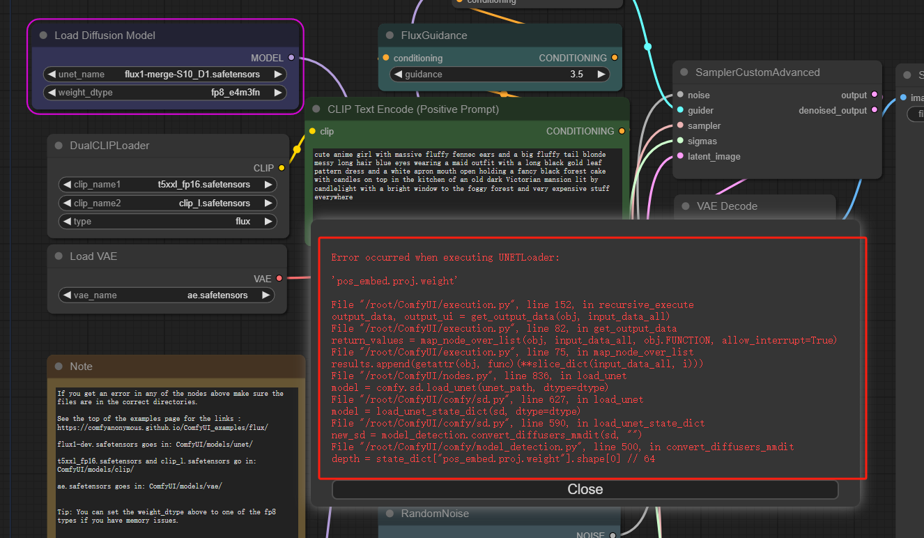
combined safetensors , but comfyui issue a error.
I could be wrong, but I'm pretty sure this needs to be converted from diffusers pipeline to stable diffusion or Comfy format or something before you can run it in ComfyUI. I think there is a script for it on the huggingface Github? But I'm not sure, I've never done it.
I've not been able to find any such script. I did have a user of CivitAI report the same problem, it definitely doesn't work in Comfy.
It seems like it's relying on the metadata to load the model (which is unfortunate) and I've got something wrong with it still. Maybe getting the metadata right is all it will take (getting some of it in there was necessary to use the combined version with the diffusers library)... I will try to get it working. I'm also going to try merging an existing single-file fp8 versions.
For now the best I can recommend is using the infer scriptin this repo or something else diffusers based.
There's scripts to convert XL or SD but so far none for flux: https://github.com/huggingface/diffusers/blob/main/scripts/convert_diffusers_to_original_stable_diffusion.py
I think this model isn't going to work in anything that isn't diffusers based because the file format is different.
I have merged the FP8 version provided by Comfyui and it can be used.
Fantastic news!
https://github.com/comfyanonymous/ComfyUI/commit/75b9b55b221fc95f7137a91e2349e45693e342b8 has also changed the logic for model detection which allows these merges (including the versions already uploaded on civitai) to load correctly
Yay! Thank you for the heads up!!
Thanks for this, any chance you could look into an np4 version of this? I am hearing with the np4 comfyui node. Also thanks for 50 step comparison updated images.
NF4 needs to be merged with clip and t5.. I made some scripts to convert but in comfy only checkpoint is supported so far and no lora: https://pastebin.com/hhqCsbEj v2: https://pastebin.com/4GaDQ9WE
